Vendor: Cisco
Certifications: Cisco Certifications
Exam Name: Implementing Cisco Application Centric Infrastructure - Advanced
Exam Code: 600-660
Total Questions: 60 Q&As ( View Details)
Last Updated: Mar 19, 2025
Note: Product instant download. Please sign in and click My account to download your product.
VCE
Cisco 600-660 Last Month Results
98.3% Pass Rate
365 Days Free Update
Verified By Professional IT Experts
24/7 Live Support
Instant Download PDF&VCE
3 Days Preparation Before Test
18 Years Experience
6000+ IT Exam Dumps
100% Safe Shopping Experience600-660 Q&A's Detail
| Exam Code: | 600-660 |
| Total Questions: | 60 |
| Single & Multiple Choice | 55 |
| Drag Drop | 5 |
CertBus Has the Latest 600-660 Exam Dumps in Both PDF and VCE Format
600-660 Online Practice Questions and Answers

An organization migrates its virtualized servers from a legacy environment to Cisco ACI. VM1 is incorrectly attached to PortGroup IT|3TierApp|Web. Which action limits IP address learning in BD1?
A. Enable Enforce Subnet Check
B. Enable Rouge Endpoint Control
C. Enable GARP-based EP Move Detection Mode
D. Disable Remote EP Learn
Which action should be taken in Cisco ACI to reassign a unique globally scoped pcTag to an EPG that provides a global contract?
A. Configure subnets that are treated as virtual IP
B. Configure subnets that advertise externally
C. Configure subnets that are shared between VRFs
D. Configure subnets that are private to VRF

Refer to the exhibits. Which subject must be configured for the All_noSSH contract to allow all IP traffic except SSH between the two EPGs?
A.
B.
C.
D.
An engineer configures a Cisco ACI Multi-Pod for disaster recovery. Which action should be taken for the new nodes to be discoverable by the existing Cisco APICs?
A. Enable subinterfaces with dot1q tagging on all links between the IPN routers.
B. Configure IGMPv3 on the interfaces of IPN routers that face the Cisco ACI spine.
C. Enable DHCP relay on all links that are connected to Cisco ACI spines on IPN devices.
D. Configure BGP as the underlay protocol in IPN.

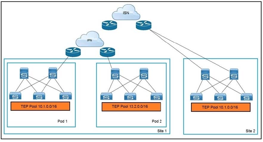
Refer to the exhibit. An engineer extends a Cisco ACI Multi-Pod setup to a Cisco ACI Multi-Site implementation. Which action allows the interconnection?
A. Configure BIDIR-PIM in the IPN and ISN
B. Use dedicated uplinks on Site 1 spines for ISN connections
C. Connect all spines to the IPN and ISN
D. Filter the advertisement of the Site 2 TEP pool into the IPN
Add Comments
This is the only support material I read in my preparation for the 600-660 exam, and I passed on the first try. I attribute the majority of the study credit to this dumps and the online resources that come with it.
100% valid. Passed my exam yesterday. I got a new question about Network access control. I can’t remember the question exactly. I’m sure I answered that question correctly because I pass my exam with the full score. It seems that is the only new question I got in the real exam. Anyway, I passed my exam. really a great dumps! I strongly recommend this to all candidates who need to take the exam but do not have much time to prepare for that. You really need to have a try.
They really update the questions frequently. The 600-660 has been updated again. I download almost 3 versions within a month. I took the exam with the latest version and passed. Really valid dumps.
there are many same questions between this dumps and exam, so i have passed the exam this morning.thanks for this dumps
This is really easy to read. It has a light, conversational and sometimes humorous style of writing that makes the content very easy to get through and keeps you engaged as a reader. It includes written lab (open-ended/free-form) questions, review (multiple-choice) questions, and hands-on labs. This really drills you on the material covered and find your weak spots.
Took the exam yday and passed with almost a full mark. Dump is very valid.
update quickly and be rich in content, great dumps.
Thats it for this exam! Gave my test today and passed. Thank to the site. All the best!
Passed today with the 600-660 braindump. There are only 3-4 new. Handle without any problems. Thank you all!
Great dumps ! Thanks a million.