Which two actions are the Cisco best practices to configure NIC teaming load balancing for Cisco UCS B-Series blades that are connected to the Cisco ACI leaf switches? (Choose two.)
A. Create vPC+
B. Enable LACP active mode
C. Create PAgP
D. Create vPC
E. Enable MAC pinning
Which two actions should be taken to ensure a scalable solution when multiple EPGs in a VRF require unrestricted communication? (Choose two.)
A. Configure a taboo contract between the EPGs that require unrestricted communication between each other.
B. Enable Preferred Group Member under the EPG Collection for VRF section.
C. Set the VRF policy control enforcement preference to Unenforced.
D. Set the EPGs that require unrestricted communication between each other as preferred group members.
E. Set the EPGs that require policy enforcement between each other as preferred group members.

Refer to the exhibit. An engineer must have communication between EPG1 in VRF1 and External EPG in VRF2. Which three actions should be taken for the defined subnets in the L3Out External EPG to accomplish this goal? (Choose three.)
A. Enable Shared Route Control Subnet
B. Enable External Subnets for External EPG
C. Enable Export Route Control Subnet
D. Enable Shared Security Import Subnet
E. Enable Aggregate Shared Routes
F. Enable Import Route Control Subnet

Refer to the exhibit. Between Cisco UCS Fls and Cisco ACI leaf switches, CDP is disabled, the LLDP is enabled, and LACP is in Active mode. Which two discovery protocols and load-balancing mechanism combinations can be implemented for the DVS? (Choose two.)
A. CDP enabled, LLDP disabled, and LACP Active
B. CDP disabled, LLDP enabled, and MAC Pinning
C. CDP enabled, LLDP disabled, and MAC Pinning
D. CDP enabled, LLDP enabled, and LACP Active
E. CDP enabled, LLDP disabled, and LACP Passive
F. CDP disabled, LLDP enabled, and LACP Passive

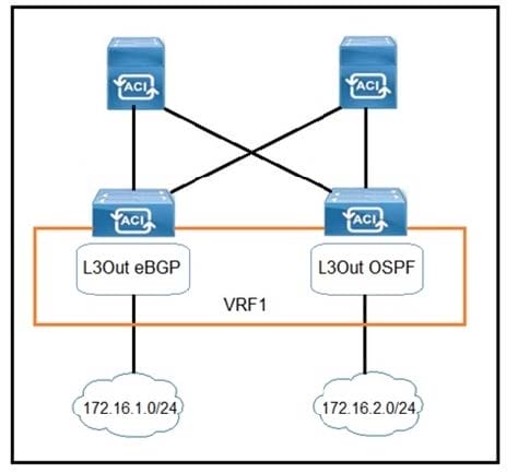
Refer to the exhibit. Which configuration must be implemented on L3Out EBGP to advertise out of the fabric 172.16.2.0/24 network that is learned from L3Out OSPF?
A.
B.
C.
D.
How is broadcast forwarded in Cisco ACI Multi-Pod after ARP flooding is enabled?
A. For the specific bridge domain, all spines forward the broadcast frames to IPN routers
B. Broadcast frames are forwarded inside the pod and across the IPN using the multicast address that is associated to the bridge domain
C. Within a pod, the ingress leaf switch floods the broadcast frame on all fabric ports
D. Ingress replication is used on the spines to forward broadcast frames in the IPN infrastructure
Which firewall connection allows for the integration of service nodes in transparent mode with a Cisco ACI Multi-Pod setup?
A. active-standby mode across pods
B. active-active mode per pods for communication between internal endpoints
C. active-standby mode per pods for communication between endpoints and external networks
D. active-active mode across pods
A network engineer configured an active-active firewall cluster that is stretched across separate pods in the Cisco ACI fabric. Which two implementation setups for anycast services are available? (Choose two.)
A. Modify the Cisco ACI contract scope
B. Modify the MAC address on the second firewall
C. Configure the firewalls behind an EPG subnet
D. Deselect No Default SVI Gateway under EPG Subnet
E. Deploy a Layer 4 to Layer 7 service graph with PBR
In a Cisco ACI Multi-Site fabric, the Inter-Site BUM Traffic Allow option is enabled in a specific stretched bridge domain. What is used to forward BUM traffic to all endpoints in the same broadcast domain?
A. ingress replication on the spines in the source site
B. egress replication on the source leaf switches
C. egress replication on the destination leaf switches
D. ingress replication on the spines in the destination site
An engineer creates the objects that must be deployed at each site in Cisco ACI Multi-Site Orchestrator. Which action should be taken before the schema can be associated with the newly configured site?
A. Attach the templates to the newly configured site
B. Configure a provider for the Cisco ACI Multi-Site Orchestrator
C. Import existing policies from an existing tenant to Cisco ACI Multi-Site Orchestrator
D. Configure the Infra Site-Specific Settings

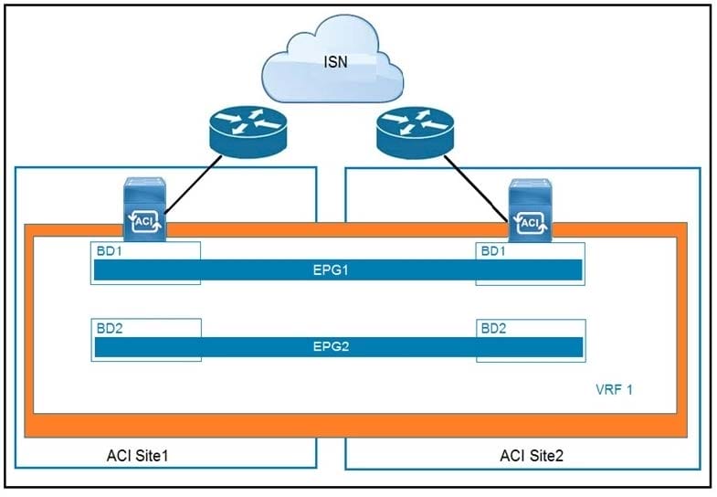
Refer to the exhibit. Which feature is available across sites if EPGs are stretched?
A. active-active high-availability firewall clustering
B. Layer 3 routing between sites
C. Layer 2 flooding across sites
D. live virtual machine migration
What are two characteristics of Cisco ACI and Spanning Tree Protocol interaction? (Choose two.)
A. When a TCN BPDU is received in a VLAN, Cisco ACI flushes the endpoints for the associated encapsulation.
B. STP BPDUs are dropped due to MCP.
C. MST BPDUs are flooded correctly in Cisco ACI fabric without additional configuration.
D. BPDU filter and BPDU guard can be configured on Cisco ACI leaf edge ports.
E. Cisco ACI must be configured as the STP root for all VLANs.

Refer to the exhibit. How are the STP BPDUs forwarded over Cisco ACI fabric?
A. STP BPDUs that are generated by Switch2 are received by Switch1 and Switch3.
B. Cisco ACI fabric drops all STP BPDUs that are generated by the external switches.
C. Cisco ACI acts as the STP root for all three external switches.
D. STP BPDUs that are generated by Switch1 are received only by Switch3.
What is a design implication for Cisco ACI using an application-centric approach?
A. Multiple VLANs and/or multiple EPGs are under one bridge domain
B. VLAN numbers are in the names of the bridge domain and EPG objects
C. One EPG is mapped to multiple bridge domains
D. One VLAN equals one EPG equals one bridge domain
What are two characteristics of network-centric design in Cisco ACI? (Choose two.)
A. There is open communication between EPGs
B. EPGs are used for microsegmentation
C. EPGs are different security zones
D. Applications define the network requirements
E. A bridge domain has one subnet and one EPG