DRAG DROP
When debugging an automation, you have three function keys to use for navigating the breakpoints. In the Answer Area, drag each navigation rule on the left to its correct function key.
Select and Place:

DRAG DROP
Pega Robot Studio produces several log files during the opening, building, debugging, and deployment of a solution. In the Answer Area, drag the description of the log file on the left to its correct log file name.
Select and Place:

There are two basic types of automations: events and procedures.
Which three statements describe a procedure automation? (Choose three.)
A. It performs business logic and may interact with applications.
B. It is triggered by a user or application action.
C. It may contain more than one starting block.
D. It contains an entry point and should contain at least one exit point.
E. It should return a string value for messaging.
You have extracted a proxy for a data set and are using it to pass the data into a procedure automation input parameter. In the procedure automation, the data link from the input parameter is not connecting to the stringValue on a stringUtils method.
What two troubleshooting steps do you perform to correct the issue? (Choose two.)
A. Confirm the proxy data in a messageDialog.
B. Confirm the stringUtils method works.
C. Confirm the data type on the procedure automation input parameter.
D. Confirm the proxy's data type matches with the stringUtils method.
After setting up Start My Day, the end user makes some changes in the Manage Applications window to prioritize and manage the applications configured to launch using the Start My Day functionality.

Which of the following applications does the user see on the desktop after using the Start My Day functionality?
A. ACMESearchSystem, Notepad++, BankerInsight
B. CRM, BankerInsight
C. ACMESearchSystem, CRM, Notepad++, BankerInsight
D. CRM, Notepad++, BankerInsight
The following image shows a Message Definitions configuration.

Which option is the correct representation of the message configuration settings?

A. Option A
B. Option B
C. Option C
D. Option D
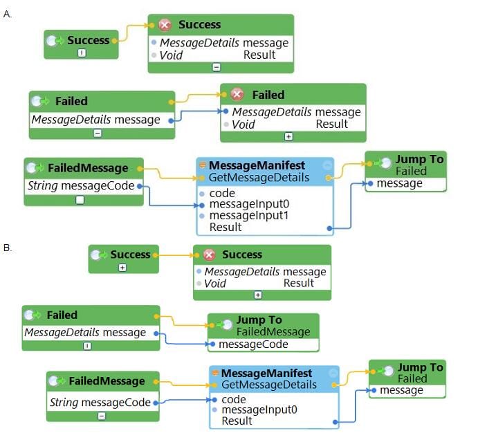
The business requirements states that the login automation creates a Success or Failed response when attempting to log in to the finance application. If a failure occurs, the automation should pass a message code with the Message Manifest before exiting the automation.
Which image represents the exit logic?


A. Option A
B. Option B
C. Option C
D. Option D
Which two statements about Label/Jump To functionality are true? (Choose two.)
A. It allows you to pass variables to different automations of the same project.
B. It allows you to connect with other automations in the project.
C. It allows you to pass variables to different parts or workflows of the same automation.
D. It allows you to keep automations organized and aids in debugging.
A service request manager, who responds to 1000 active service tickets per week, receives a ticket for new account creation. This ticket has been marked as the highest priority and contains all the necessary details for an account creation.
The manager creates an activity and assigns all the context values with appropriate values.
Which two activity methods of the account creation ticket can be used to close the ticket within priority? (Choose two.)
A. StartNowAndWait
B. Start
C. StartAndWait
D. StartNow
Which interrogation option provides a pop-up window to choose the interrogated control's HTML tags?
A. Select Element
B. Replace Control
C. Create Global Web Page
D. HTML Table Designer
You interrogated a page using Create Global Web Page with the title:
Customer: B Norton| Financial ABC Application
During debugging of an automation using the interrogated web page, you ran the first test using the account B Norton. On the second test, you used S Whitfield. The second debugging failed. After checking the matching of the controls, you
recognize the issue.
How do you correct the matching issue?
A. Modify the Window Text Match Rule.
B. Modify the Document Title Match Rule.
C. Modify the Document URL Match Rule.
D. Reinterrogate the control using Replace Control on the Interrogation Form.
You interrogated a web application. All controls and objects matched, and the automations worked as coded. During the pilot, the solution failed on the web application. The IT department had released a new version of the web application. Upon review of the new version, you determined that the web page hierarchy changed.
Which interrogation option do you use to correct the solution?
A. Debug Matching
B. Replace Control
C. Default
D. Select Element
During project testing, an issue requires you to add a diagnostic log component to track the log files to help determine a resolution. After testing, you decide not to remove the diagnostic log component from the automation and decide to simply turn off the log component.
Which diagnostic log component setting allows you to turn the logging component off temporarily?
A. Setting the Category to Off
B. Setting the Mode to Off
C. Setting Type to Off
You are responsible for sending the deployment package to the customer. You are required to build your solution to work with the test and production HR systems. The customer only wants to create one solution that can work with both environments.
How do you fulfill this request?
A. Add two adapters to the HR Project: One adapter for production and one adapter for test.
B. Add two configuration files to the HR System project: One configuration file for production and one for test.
C. Add one configuration file to the HR System project; the configuration file contains the production and test details.
D. Add two projects to the solution: One project for production and one project for test.
During application discovery, what three things must the developer notice about the application to help design the automation? (Choose three.)
A. How users interact with the applications
B. How the adapter process data
C. How the application responds during use
D. How the application processes data
E. How the automation responds to the process