DRAG DROP
What is the correct order of prerequisite steps to install IBM App Connect Enterprise on IBM Cloud Private?
Select and Place:

HOTSPOT
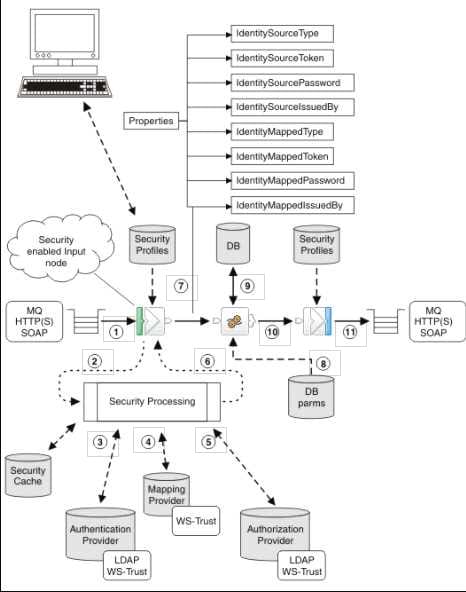
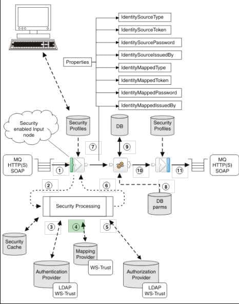
The message flow security manager can be invoked by configuring a security enabled input node.
The following diagram shows an example message flow and gives an overview of the sequence of events that occur when an input message is received by a security enabled input node in the message flow. Select the number that would
interact with LDAP.
Hot Area:

What are two purposes of a user trace?
A. Debug message flows and integration servers
B. Provide more information than the administration log
C. Provide flow usage metrics
D. Detect Web-Admin login failures
E. Monitor user activity
Which file needs to exist in the directory where the command docker build run?
A. Dockerfile
B. docker.yaml
C. Configfile
D. config.yaml
When installing IBM App Connect Enterprise for a shared installation on Linux, which group do users needed to be added to in order to gain access to the platform?
A. mqusers
B. mqnodeusers
C. mqbrkrs
D. mqsiadmin
The following flow receives order messages on an MQInput node then uses a Compute node to do some processing and sends MQ messages to two warehouses on two different queues.

The compute node routes the message to two MQOutput nodes connected through terminals Out1 and Out using the following ESQL expressions. PROPAGATE TO TERMINAL 'out1; RETURN TRUE;
After deploying the flow, the solution developer noticed that the second queue always receives an empty message. To fix this issue, which ESQL expression lines should be used in the Compute node instead?
A. PROPAGATE TO TERMINAL 'out; PROPAGATE TO TERMINAL 'out';
B. PROPAGATE TO TERMINAL 'out1; DELETE NONE-RETURN TRUE;
C. RETURN TRUE DELETE NONE; RETURN TRUE; D. PROPAGATE TO TERMINAL 'out1; PROPAGATE; RETURN FALSE;
What is the best practice approach for storing shared development resources?
A. Libraries
B. Message Map
C. Tables
D. Files
In Linux, what kind of syslog messages are reported by IBM App Connect?
A. err, warn, or user
B. err, warn, or info
C. err, alarm, or info
D. err, warn, or user
What Event Coordination option must be implemented in the Collector node so that message collections are propagated in the order they have been completed?
A. All complete collections
B. First complete collection
C. Disabled
D. FIFO
Which two features of IBM App Connect Enterprise require IBM MQ to be installed?
A. Timer nodes
B. Managed application support
C. Collector nodes
D. JMS messaging
E. Assimilation
When developing RESTful APIs, what is the main purpose of the RESTAsyncRequest node?
A. Allows a REST request to be issued to a REST API and return control to the flow without waiting for a response
B. Allows a REST operation request to be exposed asynchronously and return control to the client without waiting for a response C Allows a REST operation request to be exposed asynchronously and return control to the flow without waiting for a response
C. Allows a REST request to be issued to a SOAP API and return control to the flow without waiting for a response
Exhibit:

According to the API resource pictured above, there are three possible HTTP Return Codes: 400, 404, 200. What is one way to set a HTTP Return code as 400 using ESQL?
A. SET OutputLocalEnvironment.ReplyStatusCode = 400;
B. SET OutputLocalEnvironment.Reply.Transport.HTTP = 400;
C. SET OutputLocalEnvironment.REST.Reply.Transport.HTTP = 400;
D. SET OutputLocalEnvironment.Destination.HTTP.ReplyStatusCode = 400;
When sharing data between a calling flow and a response flow, how can user context data be stored?
A. By setting a value in the Environment.CallableFlow.UserContext environment variable
B. On a database or in a local drive
C. In a remote database or in the local host's memory
D. By setting a value in the ContextData environment variable or in a local drive
Event-driven flows can be configured to run at regular intervals by adding which type of node in IBM App Connect Designer?
A. Event
B. Scheduler
C. Execute
D. Timer
The image below is an example of which IBM App Connect Toolkit editor?

A. Graphical Data Mapping
B. Message Flow Editor
C. Policy Editor
D. Message Definition