A router running ISIS is showing high CPU and bandwidth utilization. An engineer discovers that the router is configured as L1/L2 and has L1 and L2 neighbors. Which step optimizes the design to address the issue?
A. Make this router a DIS for each of the interfaces
B. Disable the default behavior of advertising the default route on the L1/L2 router
C. Configure the router to be either L1 or L2
D. Configure each interface as either L1 or L2 circuit type
Refer to the exhibit.

An engineer must optimize the traffic flow of the network. Which change provides a more efficient design between the access and the distribution layer?
A. Add a link between access switch A and access switch B
B. Reconfigure the distribution switch A to become the HSRP Active
C. Change the link between distribution switch A and distribution switch B to be a routed link
D. Create an EtherChannel link between distribution switch A and distribution switch B
Which NETCONF operation creates filtering that is specific to the session notifications?
A.
B.
C.
D.
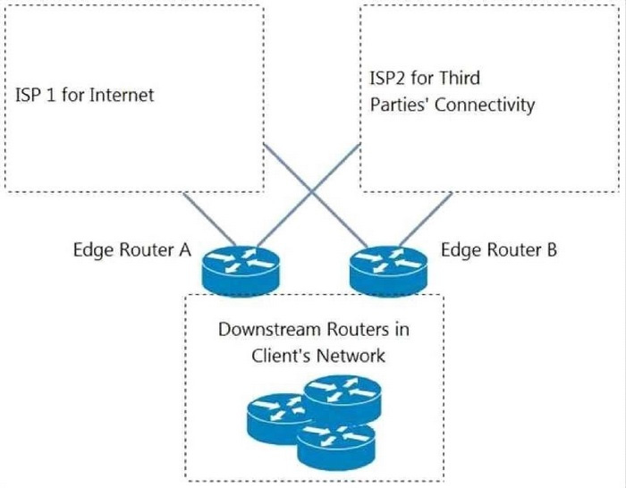
Refer to the exhibit. An engineer is designing a BGP solution for a client that peers with ISP1 for full Internet connectivity and with ISP2 for direct exchange of routes for several third parties. Which action, when implemented on the edge routers, enables the client network to reach the Internet through ISP1?

A. Run an eBGP session within different VRFs for each ISP.
B. Advertise a default route for downstream routers within the client network.
C. Apply the AS-path prepend feature for ISP2.
D. Apply route filtering such that the client advertises only routes originated from its own AS.
A network engineer is redesigning a company's QoS solution. The company is currently using IP Precedence, but the engineer plans to move to DiffServ. It is important that the new solution provide backward compatibility with the current solution. Which technology should the design include?
A. expedited forwarding
B. assured forwarding
C. class selector code points
D. default per hop behavior
A company must automate a set of complex changes aligned with DR testing in the network. These changes are specific, and the DR playbook will be adjusted in the future. The playbook has diverse routing and switching assets in scope as well as multiple vendor and hardware platforms. A developer will create a thin, web front-end microservice and integrate with an Open daylight controller to push changes to the network. Which YANG model should be used?
A. Use a single native vendor YANG model to minimize development time
B. Use an open YANG model to allow the reuse of code and standardize the implementation across platforms
C. Use multiple native vendor YANG models to provide code consistency.
D. Develop an individualized YANG model to minimize development resources and time to market.
Refer to the exhibit.

The full EIGRP routing table is advertised throughout the network. Currently, users experience data loss when any one link in the network fails. An architect must optimize the network to reduce the impact when a link fails. Which solution should the architect include in the design?
A. Run BFD on the inter links between EIGRP neighbors.
B. Summarize the access layer networks from each access layer switch toward the aggregation layer.
C. Reduce the default EIGRP hello interval and hold time.
D. Summarize the access layer networks from the aggregation layer toward the core layer.
Refer to the exhibit. An architect reviews the low-level design of a company's enterprise network and advises optimizing the STP convergence time. Which functionality must be applied to Gi1/0/1-10 to follow the architect's recommendation?

A. UplinkFast
B. root guard
C. BPDU guard
D. PortFast
Which feature is used to optimize WAN bandwidth of IGMP network traffic among WAN Edge routers in the same VPN?
A. IGMPv2
B. multicast RP
C. multicast-replicator
D. multicast service routes
Refer to the exhibit.

An architect is designing a routing solution for a company. The new design will add a circuit routers C and D to protect against loss of connectivity to 10.0.4.0/24 during a link failure between routers B and D. Which solution must the architect choose?
A. Stub connected
B. Stub redistributed
C. Stub receive-only
D. Stub leak-map
A customer plans to adopt distributed QoS in their enterprise WAN. The policy must allow for individual packet marking according to the type of treatment required and for forwarding based on hop-by-hop treatment locally defined on each device. Which technology must the customer select?
A. CBWFQ
B. LLQ
C. Diffserv
D. IntServ
Which security functionality does gRPC provide?
A. enabling RC6 data-level encryption with CRC check
B. mandatory encryption of data at rest using the AES and RSA protocols
C. implementing secure server-client tunnels with RSA 2048 cipher encryption
D. supporting secure communication between network devices and control systems using TLS and HTTPS
Which protocol runs between the vSmart controllers and between the vSmart controllers and the vEdge routers, and unifies all control plane functions under a single protocol umbrella?
A. OMP
B. OSPF
C. IKE
D. VRRP
E. BGP
Which two statements are true regarding SD-WAN demonstrations? (Choose two.)
A. As a Cisco SD-WAN SE you should you should spend your time learning about the technology rather than contributing to demo innovation.
B. Use demonstrations primarily for large opportunities and competitive situations
C. During a demo, you should consider the target audience and the desired outcome
D. During a demo, you should demonstrate and discuss what the team considers important details
E. There is a big difference between demos that use a top down approach and demos that use a bottom up approach
DRAG DROP
Drag and drop the model-driven telemetry considerations from the left onto the modes they apply to on the right.
Select and Place:
